Architecture

This page explains the major architectural decisions that were made for the project and the project’s structure and architecture. It outlines the main components that were chosen, what they do, and why they were chosen.

This is an image showing a system diagram of the Packtrain system

At a high level, our services are as follows:

Backend

This is the REST API for packtrain.

This is where all the business logic lives.

All requests must be made with Bearer JWTs. These JWTs are validated against Authentik. Importantly, the service does not do any authentication.

Frontend

This is the web user interface for packtrain.

It gets an access key from Authentik via OAuth, then makes authenticated requests against the rest API.

Authentik

This is the Authentication server / identity broker that manages the integration between all identity providers (like Canvas / Azure). It also is the issuer for all tokens and manages what scopes users have access to.

Authentik-Sidecar

This is a simple Python script that makes back channel requests against Authentik to configure it.

If it detects that something is already configured, then it does not take any action.

In the future, this will also pre-seed it with users with varying scopes.

Certificates

This is a simple bash script that creates a self-signed certificate chain for the application in development mode. If it detects that certs have already been generated, then it takes no action.

Architectural Decisions

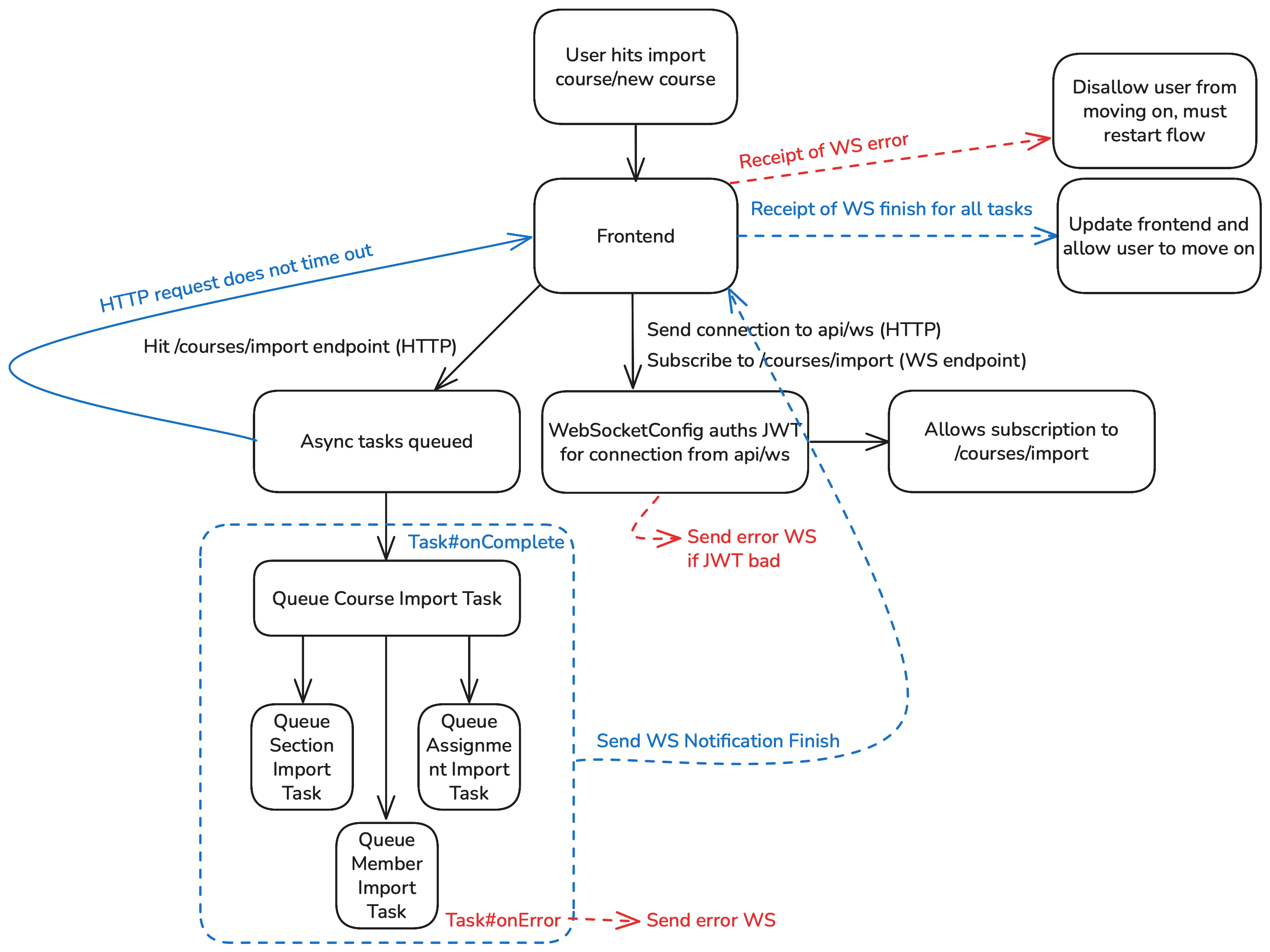
Websockets

We use websockets to return data from asynchronous tasks as notifications in order to update the frontend.

This is an image showing a system diagram of our websocket architecture

Grading Policy Server

The Grading Policy Server is a TS based server that gets the stored class policies which are coded in JS from S3 buckets (or MinIO in development version) and then receives a start migration route from the Java Spring backend which starts communications between them via RabbitMQ to send, apply policies, then receive to and from the main Java Spring backend.

Why this was chosen:

  • Having the Policy Server be separate from the main backend and coded in TS/JS allows us to be able to run and apply the JS coded policies a lot easier than if it was instead being ran within the Java coded backend

  • Since the Policy Server is only needed whilst migrations are actually happening, having it run as a separate server helps to make the backend simpler and follow better separation of concerns

RabbitMQ

For a message broker we decided to choose RabbitMQ. What RabbitMQ does is it allows for communication between different parts of the Packtrain system via a publisher and a subscriber system where RabbitMQ handles the exchange of data.

Why this was chosen:

  • RabbitMQ is very popular as a message broker for Java applications

  • RabbitMQ is also open-source, flexible, and has easy to read documentation

Java Spring

For the main part of the backend we chose Java Spring Boot which is a framework to Java which makes making more complex stuff a lot easier as it has a wide variety of support for different plugins.

Why this was chosen:

  • Java Spring is extremely popular and has a lot of support for plugins and for updates

  • Java is a very common language to make REST application’s backends in and is made easy with Lombok and Hibernate

React

For the frontend we chose to use React which is a very popular frontend framework developed by Meta. It is very modular and can make complex dynamic frontends.

Why this was chosen:

  • React is one of the most used frontend frameworks which means it has a lot of support and good documentation

  • React is really good when working with dynamic and modular data that can be compartmentalized which we needed

  • React also has good integration with a lot of other plugins like Mantine and React-Query

Authentik

For security we chose to use Authentik which is a open-source user authentication provider.

Why this was chosen:

  • Authentik is more secure than building auth by hand

  • Authentik is free if self-hosted, reliable, and open-source